Skip to content

Latest commit

 

History

History
 
 

Folders and files

NameName
Last commit message
Last commit date

parent directory

..
 
 
 
 
 
 
 
 

README.md

layout pattern
title Servant
folder servant
permalink /patterns/servant/
categories Structural
tags
Java
Difficulty-Beginner

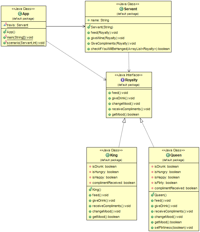
Intent

Servant is used for providing some behavior to a group of classes. Instead of defining that behavior in each class - or when we cannot factor out this behavior in the common parent class - it is defined once in the Servant.

alt text

Applicability

Use the Servant pattern when

  • when we want some objects to perform a common action and don't want to define this action as a method in every class.

Credits