Skip to content

Latest commit

 

History

History
 
 

Folders and files

NameName
Last commit message
Last commit date

parent directory

..
 
 
 
 
 
 
 
 

README.md

layout pattern
title Visitor
folder visitor
permalink /patterns/visitor/
pumlid DSR14OGm20NGLhG0mtsxmSWeJa8oyD7sTo_xJczLgoqFIM_B1Spu43c_vLHSkMU8rs4GGwcZaxPy6UnqyyFR8Q6dRPC1SGlg7B_Gew4OJeBwVqdlPMPlNm00
categories Behavioral
tags
Java
Difficulty-Intermediate
Gang Of Four

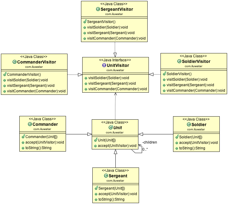
Intent

Represent an operation to be performed on the elements of an object structure. Visitor lets you define a new operation without changing the classes of the elements on which it operates.

alt text

Applicability

Use the Visitor pattern when

  • an object structure contains many classes of objects with differing interfaces, and you want to perform operations on these objects that depend on their concrete classes
  • many distinct and unrelated operations need to be performed on objects in an object structure, and you want to avoid "polluting" their classes with these operations. Visitor lets you keep related operations together by defining them in one class. When the object structure is shared by many applications, use Visitor to put operations in just those applications that need them
  • the classes defining the object structure rarely change, but you often want to define new operations over the structure. Changing the object structure classes requires redefining the interface to all visitors, which is potentially costly. If the object structure classes change often, then it's probably better to define the operations in those classes

Real world examples

Credits